Wifi Connection Status Monitor Atom Matrix Esp32 M5stack
About the project
In this tutorial I will show you how to make a wifi connection status monitor using the atom matrix esp32.
Project info
Difficulty: Easy
Platforms: Arduino, Visuino, M5Stack
Estimated time: 1 hour
License: GNU General Public License, version 3 or later (GPL3+)
Items used in this project
Story
If the connection to your wifi hotspot is active you will see a green light and as soon as the connection drops a red light will show.
This can be applied to any microcontroler board (ESP8266, ESP32, NodeMCU, etc) with the wifi. And the project can be very useful for environment where monitoring of the wifi connection is critical.
Step 1: What You Will Need1 / 3



- ATOM Matrix ESP32 More info
- Wifi Hotspot or Router
- Visuino program: Download Visuino
1 / 2


Start Visuino as shown in the first picture Click on the "Tools" button on the Arduino component (Picture 1) in Visuino When the dialog appears, select "Atom Matrix" as shown on Picture 2
Step 3: In Visuino Add Components1 / 2


- Add "Detect Edge" component
- Add "Timer (Single Pulse/Clock to Digital)" component
1 / 6






- Select "Timer1" and in the properties window set "Interval (uS)" to 3000000
- Select "DetectEdge1" and in the properties window set "Rising" to False
- Select "M5 Stack ATOM Matrix" board in the properties window expand "Modules">"RGB Matrix">"Elements" and click on the 3 dots button
- In the "Elements" window drag "Fill Screen" to the left side and in the Properties window set "Color" to aclGreen
- In the "Elements" window drag another "Fill Screen" to the left side and in the Properties window set "Color" to aclRed
- Close the "Elements" window
1 / 5





- Select "M5 Stack ATOM Matrix" board in the properties window expand "Modules">"WiFi">"Operations" and click on the 3 dots button
- In the "Operations" window drag "WiFi Reconnect" to the left side and close the window
- Close the window
- Select "M5 Stack ATOM Matrix" board in the properties window expand "Modules">"WiFi">Connect To Access Points and click on the 3 dots button
- In the AccessPoints window drag "WiFi Access Point" to the left side
- In the properties window set SSID (name of your WiFi hotspot or router)
- In the properties window set Password (password of your WiFi hotspot or router)
- Close the AccessPoints window

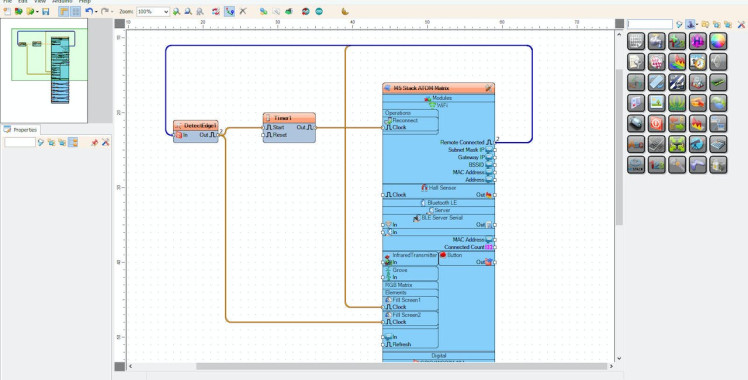
- Connect "M5 Stack ATOM Matrix" > "WiFi" pin [Remote Connected] to "M5 Stack ATOM Matrix" > "Fill Screen1" pin [Clock]
- Connect "M5 Stack ATOM Matrix" > "WiFi" pin [Remote Connected] to "DetectEdge1" pin [In]
- Connect "DetectEdge1" pin[Out] to "M5 Stack ATOM Matrix" > "Fill Screen2" pin [Clock]
- Connect "DetectEdge1" pin[Out] to "Timer1" pin [Start]
- Connect "Timer1" pin[Out] to "M5 Stack ATOM Matrix" > "WiFi" pin [Reconnect]

In Visuino, at the bottom click on the "Build" Tab, make sure the correct port is selected, then click on the "Compile/Build and Upload" button.
Step 8: PlayIf you power the ATOM Matrix module, The Display will show the Green color if the connection to the WiFi hotspot is Active or Red color if the connection dropped. As soon as the connection is established a Green light will show.
Congratulations! You have completed your project with Visuino. Also attached is the Visuino project, that I created for this tutorial, you can download it and open it in Visuino: https://www.visuino.eu
Leave your feedback...