Ina226 Voltmeter & Gc9a01 Display Using Visuino
About the project
This tutorial shows how to use the INA226 Voltmeter with a GC9A01 Display in Visuino to measure and display voltage in real time.
Project info
Difficulty: Moderate
Platforms: Arduino, Digilent, Visuino
Estimated time: 1 hour
License: GNU General Public License, version 3 or later (GPL3+)
Items used in this project
Hardware components
Story
The project reads voltage data from the INA226 sensor and visualizes it on the GC9A01 circular display using graphical elements.
You can download the project file at the bottom.
Watch the video!
Step 1: What You Will Need






- Arduino UNO (or any other Arduino or ESP)
- GC9A01 SPI Display
- INA226 DC current and power sensor
- Jumper wires
- Breadboard
- Power Supply
- Visuino program: Download Visuino
Note: If you plan to use a lot of graphics on the display or more sensore/modules then you might need a board with larger memory like Arduino UNO R4 WiFi
Step 2: The Circuit
- Connect GC9A01 Display pin [VCC] to Arduino pin [3.3V]
- Connect GC9A01 Display pin [GND] to Arduino pin [GND]
- Connect GC9A01 Display pin [SCL] to Arduino pin [13]
- Connect GC9A01 Display pin [SDA] to Arduino pin [11]
- Connect GC9A01 Display pin [DC] to Arduino pin [9]
- Connect GC9A01 Display pin [CS] to Arduino pin [10]
- Connect GC9A01 Display pin [RST ] to Arduino pin [8]
- Connect INA226 pin [SCL] to Arduino pin [SCL]
- Connect INA226 pin [SDA] to Arduino pin [SDA]
- Connect INA226 pin [VCC] to Arduino pin [5v]
- Connect INA226 pin [GND] to Arduino pin [GND]
- Connect Power Supply (or any Voltage source that you want to monitor) positive pin (+) to INA226 Module Pin (V+)
- Connect Power Supply (or any Voltage source that you want to monitor) negative pin (-) to INA226 Module Pin (V-)






- Add "INA226" component
- Add "Map Range Analog" component
- Add "Analog To Integer" component
- Add "Integer Multi Source" component
- Add "GC9A01 SPI" component
- Select "MapRange1" and in the properties window set "Input Range" > Max to 36 and "Input Range" > Min to 0 and "Output Range" > Max to 360 and "Output Range" > Min to 180
Note:Because INA226 can measure from 0-36V and display "0" is at 180 degrees and ranges up to 360 degrees, We are using Map Range Analog to convert values from 0-36 to 180-360.
Step 4: In Visuino Set the Display





Select "Display1" and in the properties window set "Background Color" to clBisque and "Orientation" to goDown
Step 1: Open the Display Configuration- Double-click on the Display1 component in the diagram.
- This will open the Elements window for the display.
- Add 2X "Draw Angled Line" element
- Add "Text Field" element
- Add "Draw Scene" element
- Add "Text Field" element
- Add "Draw Ellipse" element
Draw Ellipse, and Text Field. Here’s how to configure each one:
Draw Angled Line1- In the Elements window, locate the Draw Angled Line1 element.
- In the Properties window, configure the following:
- Set Begin to 11.
- Set End to 100.
- Set X to 120.
- Set Y to 120.
- Set Color to aclRed
- Select "Angle" and click on the pin icon and select "Float SinkPin"
- In the Elements window, locate the Draw Angled Line2 element.
- In the Properties window, configure the following:
- Set Begin to 11.
- Set End to 100.
- Set X to 120.
- Set Y to 120.
- Set Color to aclBisque
- Select "Angle" and click on the pin icon and select "Float SinkPin"
- In the Elements window, locate the Text Field1 element.
- In the Properties window, configure the following:
- Set Size to 2.
- Set HorizontalAlign to thaCenter (center alignment).
- Set X to 30.
- Set Y to 130.
- Set FillColor to aclBisque
- Set Color to aclBlue
- Connect the ClockInputPin to MultiSource1 pin [Pin 5].
- Connect the InputPin to VoltageCurrentPower1 pin [Bus Voltage (V)].
- In the Elements window, locate the Draw Scene1 element.
- In the properties window select "Elements" and click on the 3 dots button
- In the Elements window add 19X "Draw Angled Line" Element
- For each "Draw Angled Line" Element set the properties:
- Name: Draw Angled Line1
- Properties:
- Begin: 100 (starting point of the line).
- Angle: -180 (angle of the line in degrees).
- X: 120 (X-coordinate of the line's center).
- Color: black
- End: 120 (ending point of the line).
- Y: 120 (Y-coordinate of the line's center).
- Name: Draw Angled Line2
- Properties:
- Begin: 100.
- Angle: -170.
- X: 120.
- Color: black
- End: 120.
- Y: 120.
- Name: Draw Angled Line3
- Properties:
- Begin: 100.
- Angle: -160.
- X: 120.
- Color: black
- End: 120.
- Y: 120.
- Name: Draw Angled Line4
- Properties:
- Begin: 100.
- Angle: -150.
- X: 120.
- Color: black
- End: 120.
- Y: 120.
- Name: Draw Angled Line5
- Properties:
- Begin: 100.
- Angle: -140.
- X: 120.
- Color: black
- End: 120.
- Y: 120.
- Name: Draw Angled Line6
- Properties:
- Begin: 100.
- Angle: -130.
- X: 120.
- Color: black
- End: 120.
- Y: 120.
- Name: Draw Angled Line7
- Properties:
- Begin: 100.
- Angle: -120.
- X: 120.
- Color: black
- End: 120.
- Y: 120.
- Name: Draw Angled Line8
- Properties:
- Begin: 100.
- Angle: -110.
- X: 120.
- Color: black
- End: 120.
- Y: 120.
- Name: Draw Angled Line9
- Properties:
- Begin: 100.
- Angle: -100.
- X: 120.
- Color: black
- End: 120.
- Y: 120.
- Name: Draw Angled Line10
- Properties:
- Begin: 100.
- Angle: -90.
- X: 120.
- Color: black
- End: 120.
- Y: 120.
- Name: Draw Angled Line11
- Properties:
- Begin: 100.
- Angle: -80.
- X: 120.
- Color: black
- End: 120.
- Y: 120.
- Name: Draw Angled Line12
- Properties:
- Begin: 100.
- Angle: -70.
- X: 120.
- Color: black
- End: 120.
- Y: 120.
- Name: Draw Angled Line13
- Properties:
- Begin: 100.
- Angle: -60.
- X: 120.
- Color: black
- End: 120.
- Y: 120.
- Name: Draw Angled Line14
- Properties:
- Begin: 100.
- Angle: -50.
- X: 120.
- Color: black
- End: 120.
- Y: 120.
- Name: Draw Angled Line15
- Properties:
- Begin: 100.
- Angle: -40.
- X: 120.
- Color: black
- End: 120.
- Y: 120.
- Name: Draw Angled Line16
- Properties:
- Begin: 100.
- Angle: -30.
- X: 120.
- Color: black
- End: 120.
- Y: 120.
- Name: Draw Angled Line17
- Properties:
- Begin: 100.
- Angle: -20.
- X: 120.
- Color: black
- End: 120.
- Y: 120.
- Name: Draw Angled Line18
- Properties:
- Begin: 100.
- Angle: -10.
- X: 120.
- Color: black
- End: 120.
- Y: 120.
- Name: Draw Angled Line19
- Properties:
- Begin: 100.
- Angle: 0.
- X: 120.
- Color: black
- End: 120.
- Y: 120.
Close the Elements window
Draw Ellipse1- In the Elements window, locate the Draw Ellipse1 element.
- In the Properties window, configure the following:
- Set Width to 20.
- Set Height to 19.
- Set X to 110.
- Set Y to 110.
- Set FillColor to aclRed
- Set Color to aclRed


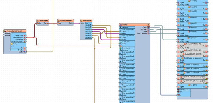
- Connect VoltageCurrentPower1 pin I2C [Control] to Arduino.I2CChannels[0] pin [In].
- Connect VoltageCurrentPower1 pin [Bus Voltage (V)] to:
- Text Field1 pin [In].
- MapRange1 pin [In].
- Connect MapRange1 pin [Out] to AnalogToInteger1 pin [In].
- Connect AnalogToInteger1 pin [Out] to MultiSource1 pin [In].
- Connect MultiSource1 pin [Pin 0] to:
- Draw Ellipse1 pin [Clock].
- Connect MultiSource1 pin [Pin 1] to:
- Draw Angled Line2 pin [Clock].
- Connect MultiSource1 pin [Pin 2] to:
- Draw Angled Line1 pin [Clock].
- Connect MultiSource1 pin [Pin 3] to:
- Draw Angled Line2 pin [Clock].
- Connect MultiSource1 pin [Pin 4] to:
- Draw Angled Line1 pin [Clock].
- Connect MultiSource1 pin [Pin 5] to:
- Text Field1 pin [Clock].
- Connect MultiSource1 pin [Pin 6] to:
- Draw Ellipse1 pin [Clock].
- Connect Display1 pin [ChipSelect] to Arduino.Digital pin [10]
- Connect Display1 pin [Reset] to Arduino.Digital pin [8]
- Connect Display1 pin [DataCommand] to Arduino.Digital[9]
- Connect Display1 pin [Control] to Arduino SPI
- Connect Draw Angled Line1 pin [Angle] to MultiSource1 pin [Pin 2].
- Connect Draw Angled Line1 pin [Clock] to MultiSource1 pin [Pin 4].
- Connect Draw Angled Line2 pin [Angle] to MultiSource1 pin [Pin 3].
- Connect Draw Angled Line2 pin [Clock] to MultiSource1 pin [Pin 1].
- Connect Text Field1 pin [In] to VoltageCurrentPower1 pin [Bus Voltage (V)].
- Connect Text Field1 pin [Clock] to MultiSource1 pin [Pin 5].
- Connect Draw Ellipse1 pin [Clock] to:
- MultiSource1 pin [Pin 0].
- MultiSource1 pin [Pin 6].
- VoltageCurrentPower1 measures voltage and sends the data to Text Field1 and MapRange1.
- MapRange1 maps the voltage to a range of 180 to 360 and sends it to AnalogToInteger1.
- AnalogToInteger1 converts the value to an integer and sends it to MultiSource1.
- MultiSource1 distributes the value to:
- Draw Angled Line1 and Draw Angled Line2 for angle control.
- Text Field1 for displaying the voltage value.
- Draw Ellipse1 for graphical representation.
- Display1 is connected to the Arduino's digital and SPI pins for control and communication.

In Visuino, at the bottom click on the "Build" Tab, make sure the correct port is selected, then click on the "Compile/Build and Upload" button.
Step 7: PlayCongratulations! You have completed your project with Visuino. Also attached is the Visuino project, that I created for this Instructable, you can download it and open it in Visuino: https://www.visuino.com
Leave your feedback...