Simple Frequency Counter Using Arduino
About the project
In this tutorial we will learn how to make a simple Frequency Counter using Arduino. Watch the video!
Project info
Difficulty: Easy
Platforms: Adafruit, Arduino, Visuino
Estimated time: 1 hour
License: GNU General Public License, version 3 or later (GPL3+)
Items used in this project
Hardware components
Story
In this tutorial we will learn how to make a simple Frequency Counter using Arduino.
Watch the video!
Step 1: What You Will Need
1 / 4




- OLED LCD Display
- Jumper wires
- Some sort of frequency generator, it can be another Arduino but in our case we will use a cheap 555 module.
- Arduino Uno or any other Arduino board
- Visuino software: Download here
Step 2: The Circuit
1 / 2


Note if you are going to use some other source of frequency make sure that you connect (share) the GND with arduino GND.
- Connect 555 module pin[VCC] to Arduino pin[5V]
- Connect 555 module pin[GND] to Arduino pin[GND]
- Connect 555 module pin[OUT] to Arduino Interrupt pin[2]
- Connect OLED Display pin[VCC] to Arduino pin[5V]
- Connect OLED Display pin[GND] to Arduino pin[GND]
- Connect OLED Display pin[SDA] to Arduino pin[SDA]
- Connect OLED Display pin[SCL] to Arduino pin[SCL]
Step 3: Start Visuino, and Select the Arduino UNO Board Type
1 / 2


The Visuino: https://www.visuino.eu also needs to be installed. Download Free version or register for a Free Trial.
Start Visuino as shown in the first picture Click on the "Tools" button on the Arduino component (Picture 1) in Visuino When the dialog appears, select "Arduino UNO" as shown on Picture 2
Step 4: in Visuino Add,Set & Connect Components
1 / 6






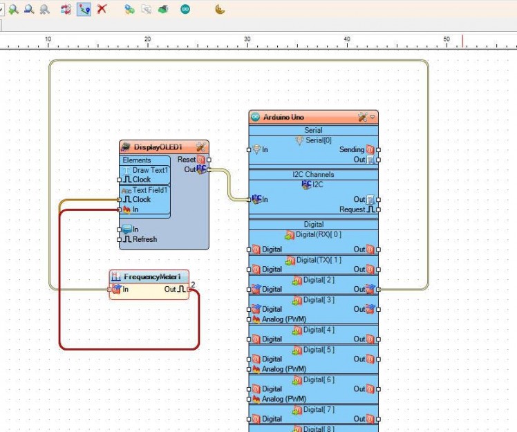
Add "Frequency Meter" component
Add "OLED" display component
Double click on the "DisplayOLED1"
- In the elements window drag "Draw Text" to the left side
- In the properties window set size to 2 and text to: Frequency
- In the elements window drag "Text" to the left side
- In the properties window set size to 2 and Y to 30
- Close the Elements window
- Connect "DisplayOLED1" pin I2C Out to Arduino board pin I2C In
- Connect Arduino digital pin [2] to "FrequencyMeter1" pin In
- Connect "FrequencyMeter1" pin Out to DisplayOLED1 > Text Field1 pin Clock
- Connect "FrequencyMeter1" pin Out to DisplayOLED1 > Text Field1 pin In
Step 5: Generate, Compile, and Upload the Arduino Code

In Visuino, at the bottom click on the "Build" Tab, make sure the correct port is selected, then click on the "Compile/Build and Upload" button.
Step 6: Play
If you power the Arduino UNO module, the OLED Display will start to show the frequency in Hz that 555 module produces.
With 555 module you can adjust the frequency by rotating trimmers.
Congratulations! You have completed your project with Visuino. Also attached is the Visuino project, that I created for this tutorial, you can download it and open it in Visuino: https://www.visuino.eu
Leave your feedback...